Pathway Menus and Access

This is the Pathway Home/startup page, please refer to the numbered items when reading the guide below:

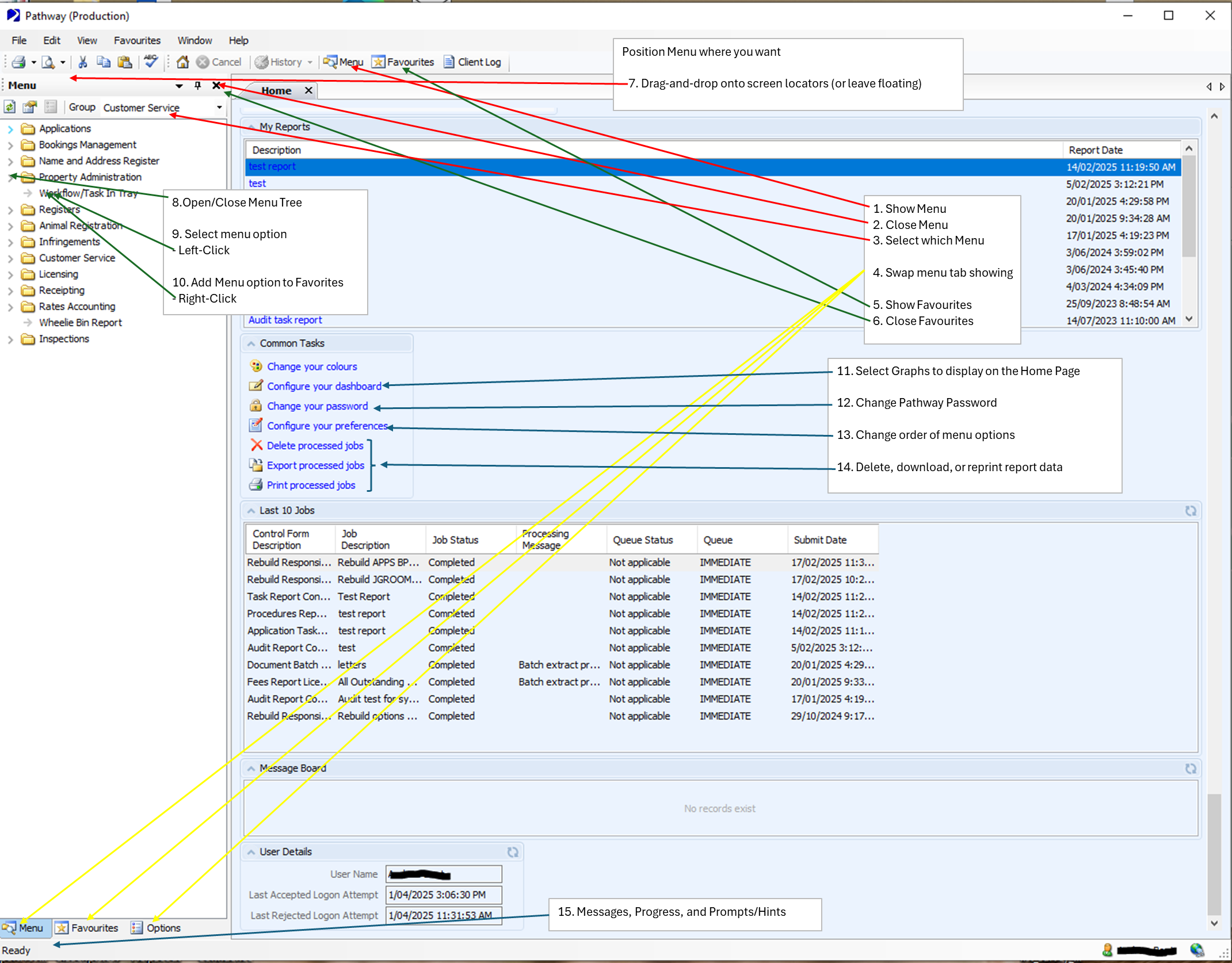
Home Page

Menus

Pathway menus are organised around the various modules of Pathway, such as working with Customer Service and Depot Requests, Planning Applications, Building/Plumbing Applications, Health Licensing, Compliance Infringements. You will be assigned a set (or one) menu to work with your role. Contact your Pathway Admin or log a request to change access.


You can:

1.     Show menu

You can redisplay the menu if you close it


2.     Close Menu

You can use Favourites (of menu options) instead of the menu


3.     Select which Menu

There are multiple menus available, depending on your role/level of Pathway Access. You can be given access to multiple Menus, from which you can display one menu at a time.


4.     Swap Menu Tab showing

You can swap between menu, favourites, options tabs


5.     Show Favourites

This is useful to setup for frequent used menu options, only a few menu-options required, mixing different menus.


6.     Close Favourites

You can close the Favourites menu option, to go back to the full menus.


7.     Drag and drop onto screen locators

You can move the menus into different screen locations. Drag and drop onto the locators or leave it floating (on another screen). Close and redisplay if you mess up.


8.     Open/close Menu Tree

You can expand/collapse the menu tree items.


9.     Select menu option

You select a menu item with a left-click. This will then start up a search form to find records, or present some other forms. The Blue underlined options startup the Thick-Client application (older style forms and menus).

Note: thick-client first use, needs to be setup by IT (privileges required).


10.  Add menu option to Favourites

Hover over a menu option and right-click, add to favourites.


My Pathway Home Page

The Home page can contain a dashboard of graphs, for a summary of work assigned to you or your team. The house icon, on the toolbar, refreshes all the graphs:

You can refresh individual graphs, by clicking top-right on the grey circles of each Dashboard.

Custom Dashboards and queries that show data can be requested.


11.  Select Graphs to Display

You can select from among the available Graphs to change which are on your Home page. Move dashboards to the right to add, move to the left to remove from your list.


Dashboards are interactive. You can Hover over the Dashboards to detail the counts/items; click on an item to drill through to a list of records, then click through to the form to display the list item selected (navigate back, back, back to the dashboard and repeat with others from the list).

In this way, Dashboards can be used for bulk editing, e.g. reassigning all Requests to different officers (from a dashboard grouped by officer).

Dashboards can be personalized. They can show status, counts, categories etc that are only relevant to you. Team Dashboards can summarise team workloads and stats. Contact IT to create custom Dashboards.


12.  Change Password

You can change your password. A password will be required to use the cashiers, and the Pathway Smart-Mobile application (a cut down web-app for Dogs, Infringements). IT can set/reset your Pathway Password.


13.  Change order of menu options

You can change your display preference for menu options, alphabetically or as structured in the menu tree.


14.  Work with report data

Pathway report jobs record the results of every report you run, tagged with a job number. These Jobs can be reprinted (usually to notepad), but you can also export the data to Excel (as .csv files).  Delete the results when you no longer need to keep the reported data. The jobs can also be retrieved from forms with their ‘Batch’ options.


see also System and Data access: Pathway - System and Data Access - Help Centre


Help

Help! Where and How To
I’ve lost my menu

1. Click to show menu

8. Open menu tree(s)

I want to simplify my menu options

10. Add menu options to Favourites

4. Swap tab showing

5. Show Favourites

2. Close menu

My menu is not where I want it

1. Select which menu, or

7. Drag and drop back into position, or

13.  Change your menu preferences

I want different Graphs on my Home Page

11. Add/Remove dashboards to your list

Hint: Refresh the graph - top-right grey circle

I want to change my Password 12. You will need your existing password to reset it.
I want to download my report data 14. Export your report data
I don’t have a menu option I need Log a request to be granted menu access
I can't find a suitable dashboard

11. Add/Remove dashboards to your list

Log a request to make a custom dashboard

The Dashboard categories are too small to read

Log a request to:

split the dashboard into 2 sets of categories, or

re-group/abbreviate the categories to reduce clutter.


UX-Client


The UX-Client is a web version of Smart-client and Thick-client combined.

  • The menus are familiar.
  • The search functionality is similar, but you see a panel with the first few records and have to retrieve the whole list to display a table. You can then filter and export the data in the table.
  • The forms are familiar, but panels are moved around and spaced.
  • The options panel is under a button. You can rearrange the locations of panels on forms and select which panels to display.

UX-Client has new features, not available in Smart and Thick Clients:

  • Filters on displayed tables (for searching lists of data).
  • Tags option to add to Records, Tag Search Menu, and Tags on Dashboards (for relating records and modules together).
  • Mapping directly from Dashboards (for easy location and alerts on maps).
  • Export the grid of data to Excel (for copying the list of displayed data).
Did this answer your question? Thanks for the feedback There was a problem submitting your feedback. Please try again later.